Trong bối cảnh kinh doanh hiện đại, việc quản lý kho hàng hiệu quả đóng vai trò then chốt đến sự thành công của doanh nghiệp. Bất kể mô hình hoạt động theo hướng nào, việc vận hành kho hàng cần tuân thủ các nguyên tắc và quy trình chuẩn mực. Điều này không chỉ giúp quản lý hàng hóa, vật tư một cách nhanh chóng và chính xác, mà còn đảm bảo tính an toàn và khoa học trong mọi hoạt động.
Bài viết này sẽ cung cấp hướng dẫn chi tiết về quy trình quản lý kho vật tư hàng hóa theo tiêu chuẩn quốc tế, giúp doanh nghiệp tối ưu hóa hoạt động và nâng cao hiệu quả kinh doanh.
1. Quy trình quản lý kho theo tiêu chuẩn ISO
ISO (International Organization for Standardization) là Tổ chức Tiêu chuẩn hóa Quốc tế. Quy trình quản lý kho theo ISO được xây dựng dựa trên kinh nghiệm của các chuyên gia quản lý kho hàng đầu thế giới, tích hợp những phương thức thông dụng và hiệu quả nhất.Mục tiêu của quy trình ISO
Quy trình này hướng đến việc tối ưu hóa lưu trữ và luân chuyển hàng hóa, đạt hiệu quả cao trong mọi điều kiện. Kết quả cuối cùng là doanh nghiệp hoạt động trơn tru hơn và khách hàng nhận được dịch vụ tốt nhất.
2. Tầm quan trọn của quy trình quản lý kho
Rủi ro khi thiếu quy trình
Khi quản lý kho hàng mà không có quy trình cụ thể, hệ thống lưu trữ sẽ thiếu tính chặt chẽ, dễ phát sinh sai sót và gây ra những hậu quả khó lường cho doanh nghiệp.
Lợi ích khi áp dụng quy trình ISO
Vận hành trơn tru: Các hoạt động trong kho diễn ra xuyên suốt và nhịp nhàng. Mỗi bộ phận chỉ cần tuân theo chuẩn mực đã được thiết lập để thực hiện công việc hiệu quả.
Giám sát chính xác: Người quản lý có thể theo dõi tình hình xuất nhập kho một cách dễ dàng và chính xác, từ đó đưa ra các chiến lược phát triển phù hợp với thực tế.
Tăng cường trách nhiệm: Mọi hoạt động được phân chia thành từng khâu riêng biệt, giao cho từng bộ phận cụ thể, giúp nâng cao tính trách nhiệm của nhân viên.
Tiết kiệm thời gian và chi phí: Quy trình chuyên nghiệp giúp rút ngắn tối đa thời gian giữa các bước, từ đó tiết kiệm nhân công và chi phí vận hành.
Phong cách làm việc chuyên nghiệp: Tạo môi trường làm việc khoa học, rõ ràng và hiệu quả.
An tâm cho chủ doanh nghiệp: Khi quy trình được áp dụng thống nhất và tuân thủ đúng, chủ doanh nghiệp có thể yên tâm hơn về hoạt động kho hàng.
3. Quy trình quản lý mã hàng
Quản lý mã hàng hiệu quả là nền tảng cho mọi hoạt động xuất nhập kho. Quy trình này gồm 4 bước chính:
Bước 1: Tiếp nhận yêu cầu
Phòng kế hoạch hoặc cấp quản lý có nhu cầu thêm mới, thay đổi hoặc xóa bỏ mã hàng cần gửi yêu cầu chính thức đến bộ phận hoặc người phụ trách quản lý mã hàng.
Bước 2: Kiểm tra và đối chiếu
Bộ phận quản lý mã hàng tiến hành kiểm tra, đối chiếu thông tin dựa trên yêu cầu nhận được, đảm bảo tính chính xác và tránh trùng lặp.
Bước 3: Cập nhật mã hàng
Cấp mã mới: Áp dụng cho các sản phẩm mới nhập, chưa tồn tại trong hệ thống. Người phụ trách nhập đầy đủ thông tin sản phẩm và hệ thống tự động phân loại theo tính chất, chủng loại hàng hóa.
Thay đổi hoặc xóa mã: Cần xem xét kỹ lưỡng sự cần thiết. Nếu hợp lý, tiến hành cập nhật theo mã mới tiêu chuẩn. Nếu không, thông báo lại bộ phận yêu cầu để giải thích lý do từ chối.
Bước 4: Thông báo và thống nhất
Thông báo về sự thay đổi mã hàng cho tất cả các bộ phận liên quan và thống nhất mã hàng trong toàn hệ thống để đảm bảo quy trình vận hành thuận lợi.

4. Quy trình quản lý hoạt động nhập kho
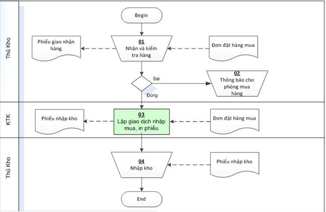
4.1. Nhập kho nguyên vật liệu
Bước 1: Thông Báo Kế Hoạch
Khi có yêu cầu nhập nguyên vật liệu, bộ phận đề xuất cần thông báo đến các bộ phận liên quan như kế toán, kho, bảo vệ, phòng kế hoạch vật tư để nắm bắt thông tin và bố trí nhân sự kịp thời.
Bước 2: Kiểm Tra Và Đối Chiếu
Thủ kho dựa vào đơn đặt hàng hoặc phiếu đề nghị mua hàng ban đầu để đối chiếu số lượng nguyên vật liệu nhập vào. Đồng thời kiểm tra chất lượng và nhận hóa đơn từ nhà cung cấp.
Nếu doanh nghiệp có bộ phận quản lý chất lượng, cần tiến hành kiểm tra thêm lần nữa để đảm bảo chất lượng đầu vào. Sau đó phát phiếu kiểm tra có xác nhận dấu từ bộ phận QC.
Nếu phát hiện hư hỏng hoặc sai lệch, cần lập biên bản và thông báo ngay với đơn vị cung cấp để xử lý kịp thời.
Bước 3: Lập Phiếu Nhập Kho
Sau khi kiểm tra hoàn tất, toàn bộ thông tin được chuyển đến bộ phận kế toán để đối chiếu lại trước khi thực hiện giao dịch mua và in phiếu nhập kho.
Phiếu nhập kho gồm 3 liên với đầy đủ chữ ký xác nhận:
- Liên 1: Thủ kho lưu
- Liên 2: Kế toán lưu
- Liên 3: Người giao hàng giữ
Bước 4: Hoàn Thành Nhập Kho
Thủ kho tiến hành nhập nguyên vật liệu, sắp xếp vào khu vực phù hợp và ghi nhận thông tin vào thẻ kho. Các thông tin hàng hóa sau đó cần được cập nhật ngay vào hệ thống quản lý kho.
4.2. Nhập kho hàng hóa thành phẩm
Bước 1: Gửi Yêu Cầu
Bộ phận có nhu cầu nhập hàng gửi yêu cầu nhập kho chính thức.
Bước 2: Kiểm Tra Hàng Hóa
Thủ kho thực hiện kiểm tra hàng hóa theo tiêu chuẩn và ký giấy biên nhận.
Bước 3: Lập Phiếu
Kế toán hoặc thủ kho lập phiếu nhập kho và ký nhận đầy đủ.
Bước 4: Cập Nhật Hệ Thống
Nhập kho hàng hóa và cập nhật ngay thông tin lên hệ thống quản lý để đảm bảo dữ liệu luôn chính xác.

5. Quy trình hoạt động xuất kho
5.1. Xuất kho hàng hoá để bán
Bước 1: Gửi Lệnh Xuất Hàng
Bộ phận liên quan gửi lệnh xuất hàng cho kế toán kèm theo đơn xuất hàng chi tiết.
Bước 2: Kiểm Tra Thông Tin
Kế toán kho kiểm tra thông tin hàng. Nếu thiếu hàng, thông báo ngay với đơn vị đề xuất. Nếu đầy đủ, tiến hành quy trình xuất kho.
Bước 3: Lập Phiếu Xuất Kho
Căn cứ vào thông tin đơn hàng, lập phiếu xuất kho và chuyển cho thủ kho để thực hiện xuất hàng.
Bước 4: Soạn Hàng
Thủ kho dựa theo thông tin trên phiếu xuất để soạn hàng đầy đủ theo yêu cầu. Phiếu cần có đầy đủ chữ ký xác nhận của các bộ phận liên quan.
Bước 5: Cập Nhật Dữ Liệu
Thủ kho ghi lại thông tin vào thẻ kho, kế toán cập nhật nhật ký xuất kho và số lượng tồn kho. Hai bên cần thống nhất số liệu chính xác với nhau.
5.2. Xuất kho sản xuất
Bước 1: Gửi Phiếu Đề Nghị
Bộ phận có nhu cầu xuất kho để sản xuất gửi phiếu đề nghị xuất nguyên vật liệu trực tiếp đến ban giám đốc hoặc phòng kế hoạch.
Bước 2: Phê Duyệt
Người có thẩm quyền xem xét và phê duyệt đề nghị.
Bước 3: Kiểm Tra Tồn Kho
Kế toán nhận phiếu đề nghị và kiểm tra hàng tồn kho. Nếu không đủ, thông báo lại cho bộ phận yêu cầu. Nếu đủ, tiến hành in phiếu xuất kho.
Bước 4: Thực Hiện Xuất Kho
Thủ kho nhận lệnh và xuất hàng theo thông tin trên phiếu xuất kho.
Bước 5: Cập Nhật Hệ Thống
Thủ kho và kế toán cập nhật thẻ kho, số liệu tồn kho mới lên hệ thống ngay lập tức.
5.3. Xuất kho để lắp ráp
Bước 1: Đề Nghị Xuất Kho
Bộ phận có nhu cầu gửi giấy đề nghị xuất kho lắp ráp tới bộ phận phụ trách hoặc ban giám đốc.
Bước 2: Phê Duyệt
Người có thẩm quyền xem xét và phê duyệt đề nghị.
Bước 3: Lập Phiếu
Phòng kế toán nhận thông báo và tiến hành lập phiếu xuất kho.
Bước 4: Xuất Nguyên Liệu
Thủ kho xuất nguyên liệu theo đúng yêu cầu.
Bước 5: Bàn Giao
Bộ phận kỹ thuật nhận hàng từ thủ kho và ký nhận đầy đủ.
Bước 6: Cập Nhật Thông Tin
Kế toán và thủ kho cập nhật lại thông tin trên hệ thống.
Bước 7: Nhập Kho Thành Phẩm
Khi thành phẩm hoàn thành, sẽ được chuyển về quy trình nhập kho như đã nêu ở phần trước.
5.4. Xuất kho để chuyển kho
Quy trình này áp dụng cho doanh nghiệp có nhiều kho cùng hoạt động hoặc cần chuyển sang kho khác ngoài hệ thống.
Bước 1: Gửi Đề Nghị
Đơn vị có nhu cầu xuất chuyển kho gửi đề nghị tới ban giám đốc, nêu rõ địa điểm đi/đến, mức độ cần thiết và mục đích chuyển kho.
Bước 2: Xem Xét Phê Duyệt
Ban giám đốc hoặc người được ủy quyền xem xét, đánh giá để chấp nhận hoặc từ chối. Nếu từ chối, thông báo lại và kết thúc quy trình. Nếu đồng ý, chuyển yêu cầu đến kế toán.
Bước 3: In Phiếu Xuất Kho
Kế toán thực hiện in phiếu xuất kho. Kế toán và các bộ phận liên quan cần thống nhất về chính sách, số lượng và thời gian chuyển kho.
Bước 4: Thực Hiện Chuyển Kho
Tiến hành chuyển kho hàng. Hàng hóa cần được kiểm tra kỹ lưỡng và có người chịu trách nhiệm trong suốt quá trình vận chuyển.
Bước 5: Cập Nhật Hệ Thống
Cập nhật lại thông tin trên cả hai hệ thống kho (kho xuất và kho nhận) để đảm bảo dữ liệu đồng bộ.
6. Những nguyên tắc vàng trong quản lý kho
Nguyên tắc FIFO (First In First Out)
Hàng nhập trước xuất trước, đảm bảo hàng hóa không bị tồn đọng lâu và giảm thiểu rủi ro hư hỏng.
Nguyên tắc 5S
Sắp xếp, sửa sang, sạch sẽ, săn sóc, sẵn sàng - giúp kho hàng luôn gọn gàng và dễ quản lý.
Phân vùng khoa h ọc
Chia kho thành các khu vực rõ ràng theo loại hàng, tính chất, tần suất xuất nhập để tối ưu hóa không gian và thời gian.
Kiểm kê định kỳ
Thực hiện kiểm kê thường xuyên để đối chiếu số liệu thực tế với sổ sách, phát hiện sai lệch kịp thời.
Quy trình quản lý kho vật tư hàng hóa theo tiêu chuẩn ISO không chỉ giúp doanh nghiệp vận hành hiệu quả mà còn tạo nền tảng vững chắc cho sự phát triển bền vững. Việc áp dụng quy trình một cách nghiêm túc và nhất quán sẽ mang lại lợi ích lâu dài, từ tiết kiệm chi phí, nâng cao năng suất đến cải thiện trải nghiệm khách hàng.
Để đạt được hiệu quả tốt nhất, doanh nghiệp cần kết hợp quy trình chuẩn với công nghệ quản lý kho hiện đại, đồng thời đào tạo nhân viên thường xuyên để đảm bảo mọi người đều hiểu rõ và thực hiện đúng quy trình đã được thiết lập.